[Teams] Mac에서 팀즈 버벅일 때, 캐쉬지우기 Teams 어플리케이션 폴더로 이동한다. cd /Users/we/Library/ApplicationSupport/Microsoft/Teams/ 아래 명령어로 캐쉬를 날린다. rm -rf Cache/* rm -rf blob_storage/* rm -rf GPUCache/* rm -rf Local\ Storage/* rm -rf tmp/* rm -rf indexedDB/* rm -rf databases/* IT/etc 2023.11.16
[SourceTree] Mac 소스트리 내 저장된 비밀번호 삭제 방법 어느날 갑자기 비밀번호 변경으로 소스트리 비밀번호 저장을 초기화 시키고싶을때 소스트리에서 fatal: Authentication failed for ~ 이렇게 두루뭉실하게 메세지를 뱉어냈다 git --no-optional-locks -c color.branch=false -c color.diff=false -c color.status=false -c diff.mnemonicprefix=false -c core.quotepath=false -c credential.helper=sourcetree fetch origin fatal: Authentication failed for 'https://bitbucket..it/scm/wr/se_sp.git/' fatal: Authentication failed fo.. IT/etc 2023.11.16
[GIT] GIT branch명 변경 git 명령을 이용한 브랜치 이름 변경 git branch -m before_name after_name 원격 저장소에 반영 - 이전 브랜치 정보 삭제 git push origin :before_name 새로운 브랜치 push git push --set-upstream origin after_name IT/GIT 2023.08.14
[GIT] webhook테스트를 위한 빈커밋 - 빈 커밋 git commit --allow-empty -m "repository 변경 적용 빈 커밋" IT/GIT 2023.07.03
[Tomcat] 톰캣 버전확인 및 구동,종료,재기동 방법 너무나 간단한 것 같지만 , 막상 해보려고하면 생각 안나는 것들 리눅스 서버 Tomcat 버전 확인하기 1. 설치된 톰캣 버전 확인하기 톰켓이 설치된 경로로 이동한다. 톰캣 설치된 하위 /lib 폴더로 이동해소 아래의 명령어를 입력해주자. 상세하게 버전 확인이 가능하다. 2. 톰캣 서버 키고, 끄고, 재기동 하기 1. 켜기 cd {TOMCAT_PATH}/bin ./startup.sh service tomcat start 2. 끄기 cd {TOMCAT_PATH}/bin ./shutdown.sh service tomcat stop 3. 재기동 cd {TOMCAT_PATH}/bin ./shutdown.sh ./startup.sh service tomcat restart IT/Server 2023.05.16
[Spring] LogBack 로그 레벨 Logback은 Java에서 가장 많이 사용되는 Logging 프레임워크이다. Log4j의 후속 버전으로 만들어진 라이브러리이다. 로그 레벨의 종류는 아래와 같이 6가지이다. Fatal 매우 심각한 에러로 프로그램이 종료되는 상황이 많다 Error 의도하지 않은 에러가 발생한 경우 Warn 에러가 될 수도 있는 잠재적 가능성이 있는 경우 Info 요구사항에 따라 시스템 동작을 확인할 때, 명확한 의도가 있는 에러의 경우 Debug Info레벨보다 조금 더 자세한 정보가 필요한 경우, DEV환경에서 주로 사용한다. Trace Debug 레벨보다 더 자세한 예외로그를 사용할 때 사용 IT/Server 2023.05.11
[Spring] SpringBoot, HikariCP stats 로그 레벨 조정하기 회사 서비스에 대량의 데이터를 오래걸리는 쿼리로 가공해 가져오는 부분이있다. 그 부분에서 갑자기 터진 이슈 504 gateway timeout 내가 접속해서 다운받아보니 잘 되기도 하고 안되기도 하고, 간헐적으로 발생하는 부분이라 로그를 살펴보았다. 아래는 내가 클릭했을 때 발생한 오류라, 어디서 트랜젝션을 잡아먹고 있는지 확인하기 위해, 로그레벨을 올려보고 모니터링하기로 결정했다. - 로그레벨 조정 방법 hikari pool 상태 ( active, idle, wating)의 커텍션 수를 확인하고 싶은 경우, 아래 설정값을 수정하여 로그레벨을 변경할수 있다. 1. logback 설정이 되어있다면, logback-spring.xml 수정 2. application.properties 나 applicatio.. IT/Server 2023.05.11
[Spring] HikariCP이란? 일단 HikariCP는 JDBC의 커넥션 풀 라이브러리이다. jdbc에 대해서 먼저 알아보자 - JDBC란?JDBC는 Java Database Connectivity의 약자로 자바에서 데이터베이스에 접속할 수 있도록 하는 자바 API이다. 데이터베이스의 종류와는 상관없다. -DB Connection Pool(커넥션 풀)이란?자바 프로그램에서 데이터베이스의 연결을 맺고 끊는것은 오래걸려 성능과 안정성에 큰 영향을 미친다. 그래서 웹 어플리케이션은 실행됨과 동시에 연동할 데이터베이스와의 연결을 미리 설정해 둔다. 일정량의 Connection 객체 연결을 미리 해 놓았다가 요청시 꺼내서 쓴다. 연결을 미리 해 놓은 상태로 데이터베이스와 연결 상태를 유지하는 기술을 커넥션 풀이라고 한다. - 스프링에서의 커넥션.. IT/Server 2023.05.11
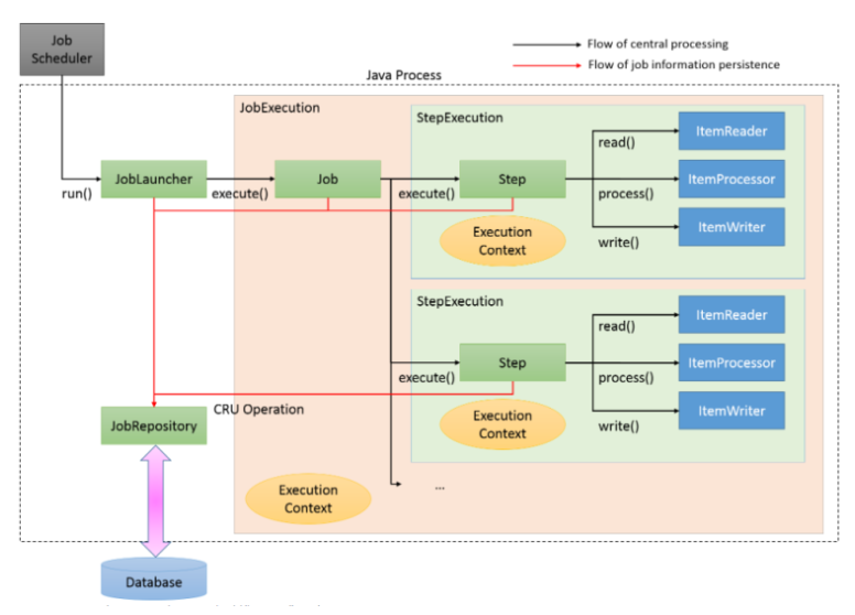
Spring Batch 작성중 (processor) 스프링 배치란? 엔터프라이즈 시스템의 일상적인 운영에 필수적인 스프링 배치란 배치 프레임워크로 로깅/추적, 트랜잭션의 관리, 작업 처리 통계, 작업의 재시작, 건너뛰기, 리소스 관리 등의 대용량 레코드 처리에 유용한 기능을 제공한다. 스프링 배치의 구조 설명 Job Spring Batch에서 배치 어플리케이션을 위한 일련의 프로세스로 단일 실행단위이다. Step Job을 구성하는 처리 단위이다. 하나의 Job은 N개의 Step을 포함한다. JobLauncher Job 실행을 위한 인터페이스이다. ItemReader Step에서 Item을 읽어오는 인터페이스이다. 다양한 방법으로 Item을 읽어 올 수 있다. ItemProcssor Reader에서 읽어온 Item의 데이터를 처리하는 역할을 한다. 배치 처.. IT/Spring Framework 2023.04.20
[MAC]사용중인 프로세스 확인 및 종료 Last login: Tue Dec 6 11:58:38 on ttys000 ➜ ~ sudo lsof -i:8080 Password: COMMAND PID USER FD TYPE DEVICE SIZE/OFF NODE NAME java 48385 we 62u IPv6 0x34090ed2e923b5b5 0t0 TCP *:http-alt (LISTEN) ➜ ~ ➜ ~ kill 48385 ➜ ~ ➜ ~ sudo lsof -i:8080 ➜ ~ 톰캣 실행 후 강제 종료가 된 경우 제대로 종료되지 않았을 때가 있다. 그럴때 터미널을 열어 ➜ ~ sudo lsof -i:8080 해당하는 포트를 검색한 뒤 , PID를 kill 하면 된다 메모/맥북 관련 2022.12.06
운동일지_2022_4,5월🤸🏻♀️ 4/4 월 저녁산책 좀 빡세게 타워팰리스 다녀왔다 엉덩이 발바닥 종아리 다 아푸당 4/5 화(9:20~9:45) 아침운동 어덕터 20kg 15*3 레그프레스 60kg 12*3 사이클 10분 6단 4/6 수 ( 19:30 ~ ) 저녁 산책 남산 벚꽃길 걷다 와인에 낚여 족발먹으러가서... 집 오는길에 6킬로 참회의 행군 ㅋㅋㅋ 4/7 목 ( 9:30~9:55) 아침운동&저녁산책 렛머신 15kg 15**3 등운동 광배근 레그프레스 60kg 15*3 다리운동 사이클 10분 6단 유산소 로우백 25kg 12*3 등운동 중 어덕터 25kg 12*3 저녁 남산 벚꽃 보기로 했는데 너무 추워서 커피만 마심.... 4/8 (9:20~9:50) 레그프레스 60kg 15*3 다리운동 로우백 25kg 12*3 등운동 중 어.. LIFE 2022.04.30
운동일지_2022_2,3월🏋️♀️ 운동을 다시시작해보려고 한다. Pt 받았던것도 너무 옛날옛적이라 조금씩 웜업을 할 예정 ! 2/16(45m) 스트레칭 약간 자전거 10분 어덕터 10회 3세트 암프레스 10회 런닝머신 10분 레그프레스 10회 3세트 총 45분 운동함! 2/18 50킬로 레그프레스 10*3 어덕처 25->킬로 10*3 로우 로우 20킬로 10*3 사이클 10분 러닝 13분 2/19 무브먼트 5분 6단 로우로우 20킬로 10*3 등 레그프레스 50킬로 20 다리 돌돌이 5분 폼롤러 3분 사이클 5분 포워백 25 25 20 10개 등이 엄청 무겁다. 로우로우를 조금 했을 뿐인데 어깨가 하루종일 곰을 달고있는것처럼 무거웠다 3/2 (9:02~9:32 30m) 레그프레스 60킬로 12*3 사이클 5분 6단 어덕터 25 10/10.. LIFE 2022.03.31
[Spring Boot] MySQL & JPA 연동 (gradle프로젝트) 1. 프로젝트에 의존성 추가하기 implementation 'org.springframework.boot:spring-boot-starter-data-jpa' implementation 'mysql:mysql-connector-java' 2. DB에 MySQL과 JPA 관련 설정 정보 추가하기 #Mysql 연결 spring.datasource.driver-class-name=com.mysql.cj.jdbc.Driver spring.datasource.url=jdbc:mysql://localhost:3306/new_schema?useSSL=false&useUnicode=true&characterEncoding=utf8&serverTimezone=UTC spring.datasource.username=roo.. IT/etc 2022.03.23
[SpringBoot] gradle MySQL 설정 gradle에 의존성을 추가 해준다. implementation 'mysql:mysql-connector-java' application.properties나 yml에 연결할 mysql DB 커넥션 정보를 넣어준다. 이전 글에서 도커 컨테이너로 생성한 mysql db에 new_schema를 추가 후 그 정보를 넣어주었다. datasource.url의 뒤에오는 정보들은 필수 입력해주어야 사용 가능하다. spring.datasource.driver-class-name=com.mysql.cj.jdbc.Driver spring.datasource.url=jdbc:mysql://localhost:3306/new_schema?useSSL=false&useUnicode=true&characterEncoding=utf.. 카테고리 없음 2022.03.23