음료요정의 개발블로그

  • 홈
  • 태그
  • 방명록

IT/Spring Framework 1

Spring Batch 작성중 (processor)

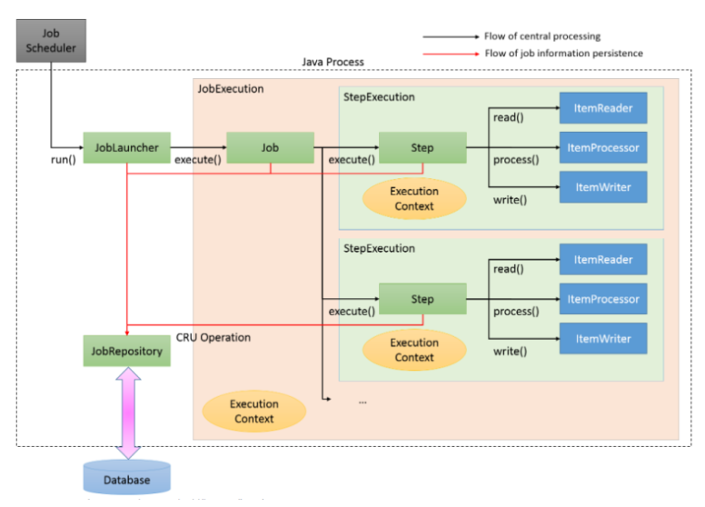
스프링 배치란? 엔터프라이즈 시스템의 일상적인 운영에 필수적인 스프링 배치란 배치 프레임워크로 로깅/추적, 트랜잭션의 관리, 작업 처리 통계, 작업의 재시작, 건너뛰기, 리소스 관리 등의 대용량 레코드 처리에 유용한 기능을 제공한다. 스프링 배치의 구조 설명 Job Spring Batch에서 배치 어플리케이션을 위한 일련의 프로세스로 단일 실행단위이다. Step Job을 구성하는 처리 단위이다. 하나의 Job은 N개의 Step을 포함한다. JobLauncher Job 실행을 위한 인터페이스이다. ItemReader Step에서 Item을 읽어오는 인터페이스이다. 다양한 방법으로 Item을 읽어 올 수 있다. ItemProcssor Reader에서 읽어온 Item의 데이터를 처리하는 역할을 한다. 배치 처..

IT/Spring Framework 2023.04.20
이전
1
다음
더보기
프로필사진

음료요정의 개발블로그

  • 분류 전체보기
    • IT
      • GIT
      • JAVA
      • Server
      • Linux
      • Script
      • SQL
      • Spring Framework
      • Database
      • OS
      • etc
    • 메모
      • 알고리즘의 뇌
      • 맥북 관련
      • 자격증
    • LIFE

Tag

springboot, XFF, 2022년계획, 로그 레벨, 버터오븐치킨구이, 슥디, CompareAndSwap, sql-d, Teams, database pool, putty명령어, MicrosoftTeams, 로그레벨, 로그 출력, TeamsWebhook, XForwaredFor, 프록시환경, 콤부차만들기, 콘텐츠마이그레이션, clientIP,

최근글과 인기글

  • 최근글
  • 인기글

최근댓글

공지사항

페이스북 트위터 플러그인

  • Facebook
  • Twitter

Archives

Calendar

«   2026/01   »
일 월 화 수 목 금 토
1 2 3
4 5 6 7 8 9 10
11 12 13 14 15 16 17
18 19 20 21 22 23 24
25 26 27 28 29 30 31

방문자수Total

  • Today :
  • Yesterday :

Copyright © Kakao Corp. All rights reserved.

티스토리툴바